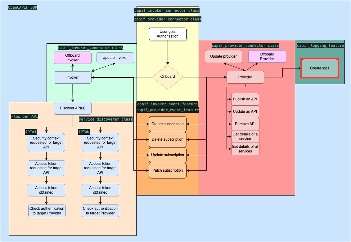
OpenCAPIF SDK full documentation
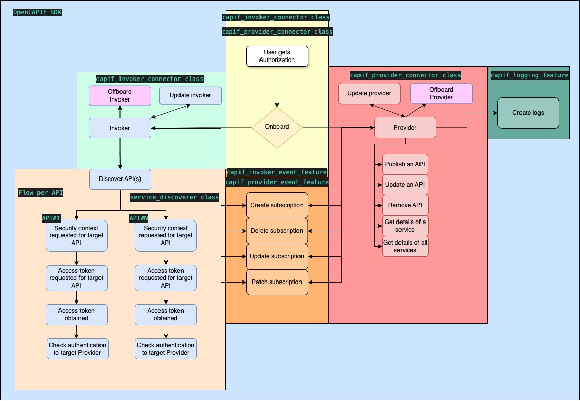
The OpenCAPIF SDK facilitates the integration of applications with the CAPIF NF. It offers various features for manual usage, automated scripting, and direct integration into application code.
This documentation provides a step-by-step guide for utilizing the SDK, detailing its functionalities. Before proceeding, ensure all prerequisites are met, and review the available testing modes for the SDK.
Getting Started
Before using the SDK, the following steps should be completed:
- Meet the requirements,
- Follow the installation instructions,
- Configure the SDK by completing the relevant sections in the configuration guide, depending on the CAPIF role the Network App will assume.
Available SDK Usage Modes

The repository provides two modes for utilizing the OpenCAPIF SDK:
-
Development Mode: The SDK can be imported directly into code for development purposes. Sample applications using the SDK are available in the network_app_samples folder.
-
Manual Mode: A set of Python scripts can be used to manually test each integration step. For manual usage, it is necessary to complete the utilities file with absolute paths from the target environment to finalize SDK configuration.
IMPORTANT: All SDK configuration files must be filled out based on the intended role and features. Further details can be found in the Configuration Section.
NOTE: The register file is not required for SDK usage, only for SDK consumers that wish to create their capif_username.
Provider Network App
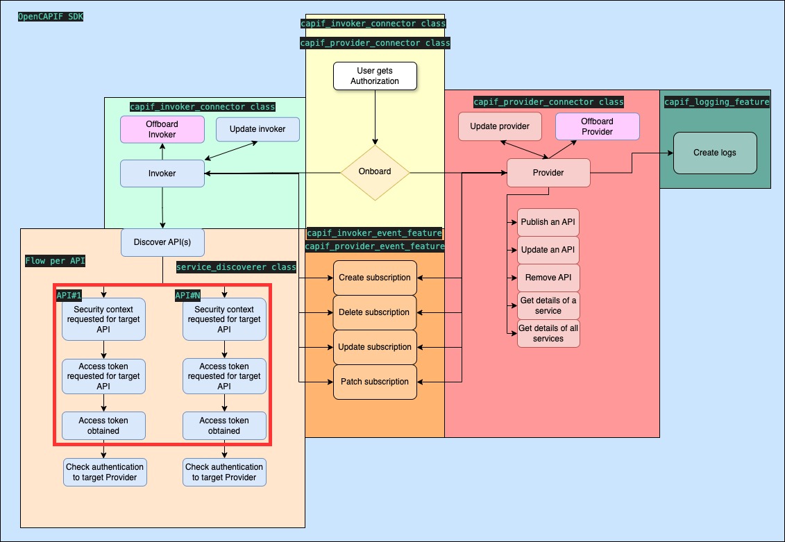
The OpenCAPIF SDK enables efficient implementation of invoker functionality for Network App. This section details the SDK features related to CAPIF providers.
Important Information for Providers
Within the provider_folder, directories are created based on the registered capif_username. Each folder contains:
provider_service_ids.json: Contains all APFs and AEFs IDs onboarded with the associated username.capif_<api_name>_<api_id>.json: Stores the last payload for any published or updated API.service_received.json: Stores responses for Get API or Get All APIs.provider_capif_ids.json: A list of currently published APIs along with their IDs.
All the configuration values are available within the object capif_provider_connector.
The provider_capif_ids variable stores the provider_service_ids.json content in a dictionary form.
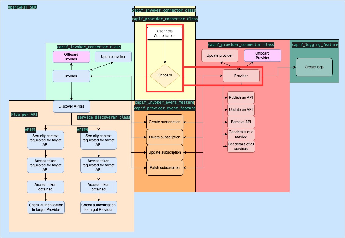
Provider Onboarding
OpenCAPIF SDK references:
- Function:
onboard_provider(supp_features) - Script:
provider_capif_connector.py
The SDK simplifies the onboarding process, allowing providers to register multiple APFs and AEFs. All APFs, AEFs, and AMF certificates are created and stored in provider_service_ids.json.
supp_features parameter is optional and it stands for communicating to the CCF the supported features. Its default value it's 0.

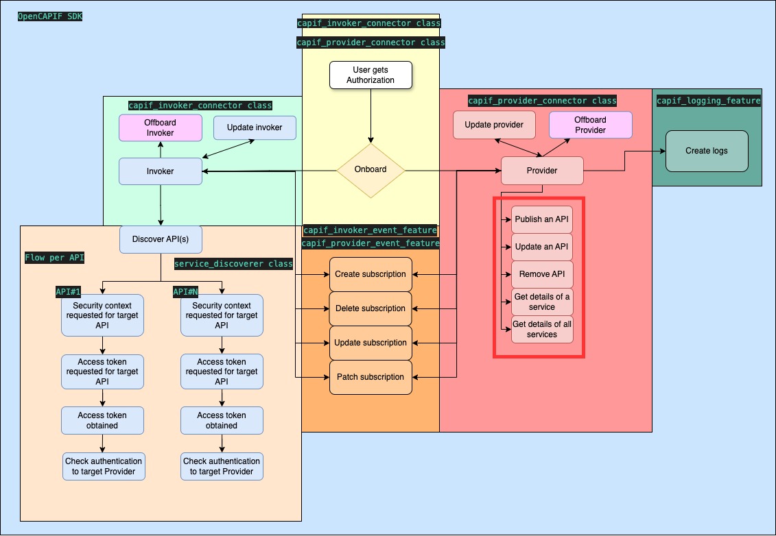
Service Publishing
OpenCAPIF SDK references:
- Function:
publish_services() - Script:
provider_publish_api.py
The SDK streamlines API publishing with the option to select specific APFs and AEFs. A copy of the uploaded API is stored in capif_<api_name>_<api_id>.json, and the provider_capif_ids.json is updated with the API name and its ID.
It is also important to have previously prepared the API schema description file of the API to be published. This file must follow the CAPIF_Publish_Service_API 3GPP specification.
To obtain this schema, opencapif_sdk has a facility to translate Openapi structures to ServiceAPIDescription schemas. More information: Translator functionality
Important: The SDK will automatically add in the custom operations, within the API description path, the capabilities for exposing the AEF_security methods. The developer must code this API endpoints.
Required SDK inputs:
- publisher_apf_id
- publisher_aefs_ids
- api_description_path
Service Deletion
OpenCAPIF SDK references:
- Function:
unpublish_service() - Script:
provider_unpublish_api.py
The SDK simplifies API deletion. Service deletion requires prior onboarding and service publication.
Required SDK inputs:
- publisher_apf_id
- publisher_aefs_ids
- service_api_id
Service Update
OpenCAPIF SDK references:
- Function:
update_service() - Script:
provider_update_api.py
This function enables to update a previously registered API. Selecting APFs and AEFs is possible. Onboarding and service publishing are prerequisites.
Required SDK inputs:
- service_api_id
- publisher_apf_id
- publisher_aefs_ids
Get Services
OpenCAPIF SDK references:
- Function:
get_service() - Script:
provider_get_published_api.py
Retrieve information of a previously published service, stored in service_received.json. Prior onboarding and service publication are necessary.
Required SDK inputs:
- service_api_id
- publisher_apf_id
Get All Services
OpenCAPIF SDK references:
- Function:
get_all_services() - Script:
provider_get_all_published_api.py
Retrieve information about all previously published services in service_received.json. Ensure you are onboarded as a provider and have published services.
Required SDK input:
- publisher_apf_id

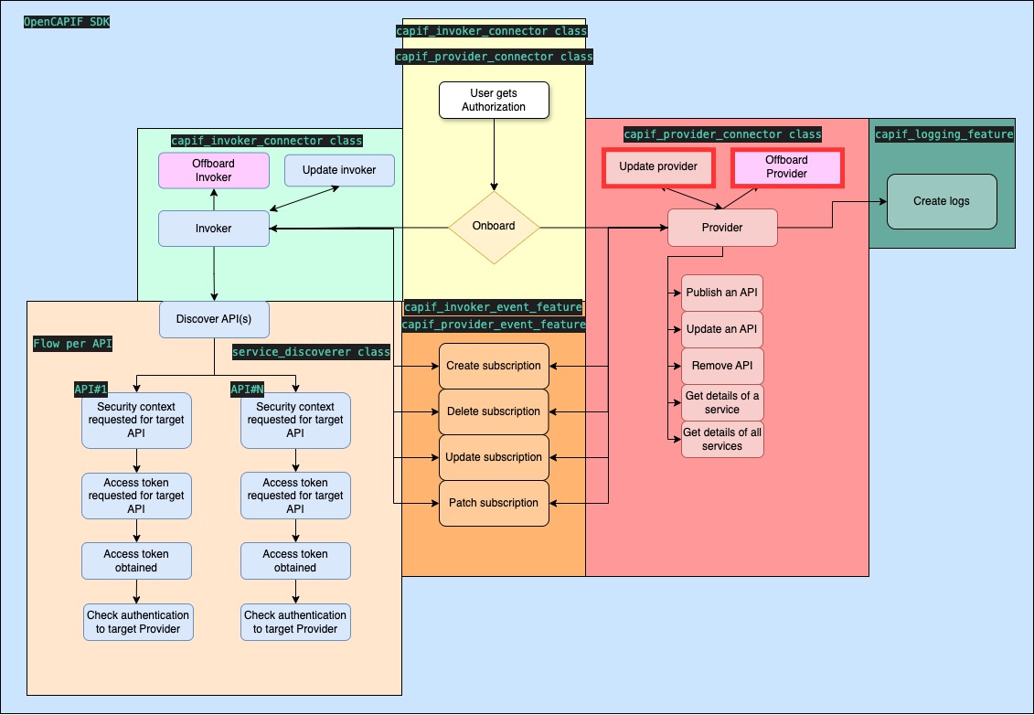
Update and Offboard Provider
OpenCAPIF SDK references:
- Functions:
update_provider(supp_features)andoffboard_provider() - Scripts:
provider_capif_connector_update.pyandprovider_capif_connector_offboarding.py
update_provider(supp_features): The provider updates his features such as APFs, AEFs, etc...
offboard_provider(): The provider offboards from CAPIF, this will cause the erase of the published APIs that were currently exposed.
supp_features parameter is optional and it stands for communicating to the CCF the supported features. Its default value it's 0.
The provider must be onboarded before using these features.

Create logs
OpenCAPIF SDK references:
- Function:
create_logs(aefId, jwt, supp_features)
The provider notifies to the CCF that the published API has been used by certain invoker.
supp_features parameter is optional and it stands for communicating to the CCF the supported features. Its default value it's 0.
For leveraging this feature the Provider must have onboarded and published an API previously.
Required SDK input:
- aefId (Within the function)
- jwt (Within the function)
- log (Within SDK configuration or object)

Create subscription
OpenCAPIF SDK references:
- Function:
create_subscription(name, id, supp_features)
The provider ask to the CCF about notifications related to services such as SERVICE_API_AVAILABLE or API_INVOKER_UPDATED.
supp_features parameter is optional and it stands for communicating to the CCF the supported features. Its default value it's 0.
This services are specificated in CAPIF Events API management explained in SDK configuration
For leveraging this feature the Provider must have onboarded previously.
Required SDK input:
- aefId//apfId//amfId (Within the function)
- name: An arbitrary name we want to set in order to store it.
- events (Within SDK configuration or object)
Delete subscription
OpenCAPIF SDK references:
- Function:
delete_subscription(name, id)
The provider ask to the CCF to withdraw the subscription to the notifications asked previously
For leveraging this feature the Provider must have onboarded and created a subscription previously.
Required SDK input:
- aefId//apfId//amfId (Within the function)
- name: The name of your subscription.
Update subscription
OpenCAPIF SDK references:
- Function:
update_subscription(name, id, supp_features)
The provider ask to the CCF about updating the subscription for receiving different services such as SERVICE_API_AVAILABLE or API_INVOKER_UPDATED, changing the URL for receiving the notifications...
This services are specificated in CAPIF Events API management explained in SDK configuration
supp_features parameter is optional and it stands for communicating to the CCF the supported features. Its default value it's 0.
For leveraging this feature the Provider must have onboarded and created a subscription previously.

ONLY AVAILABLE IN CAPIF RELEASE 2
Required SDK input:
- aefId//apfId//amfId (Within the function)
- name: The name of your subscription.
- events (Within SDK configuration or object)
Patch subscription
OpenCAPIF SDK references:
- Function:
update_subscription(name, id)
The provider ask to the CCF about updating the subscription for receiving different services such as SERVICE_API_AVAILABLE or API_INVOKER_UPDATED.
supp_features parameter is optional and it stands for communicating to the CCF the supported features. Its default value it's 0.
This services are specificated in CAPIF Events API management explained in SDK configuration
For leveraging this feature the Provider must have onboarded and created a subscription previously.
ONLY AVAILABLE IN CAPIF RELEASE 2
Required SDK input:
- aefId//apfId//amfId (Within the function)
- name: The name of your subscription.
- events (Within SDK configuration or object)
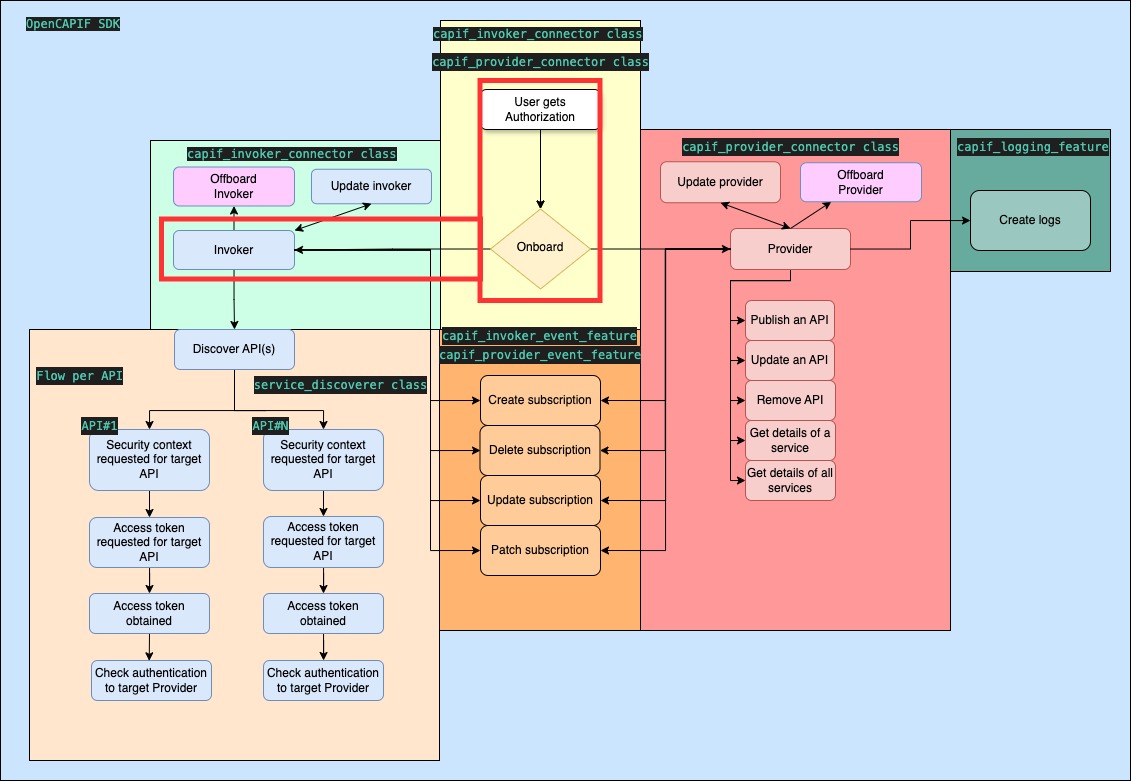
Invoker Network App
The OpenCAPIF SDK enables efficient implementation of invoker functionality for Network App. This section details the SDK features related to CAPIF invokers.
Important Information for Invokers
Within the invoker_folder, directories are created based on the registered capif_username. These directories contain:
capif_api_security_context_details.json: Stores details about the invoker, including:api_invoker_id- Discovered APIs and their information (if Service Discovery has been used)
- JWT access tokens for discovered APIs (if Service Get Token functionality has been used)
The token variable is also available for retrieving the JWT token after the get_tokens() functionality.
The invoker_capif_details variable stores the capif_api_security_context_details.json content.
Invoker onboarding
OpenCAPIF SDK references:
- Function:
onboard_invoker(supp_features) - Script:
invoker_capif_connector.py
The SDK streamlines the invoker onboarding process, storing the api_invoker_id in the capif_api_security_context_details.json.
supp_features parameter is optional and it stands for communicating to the CCF the supported features. Its default value it's 0.

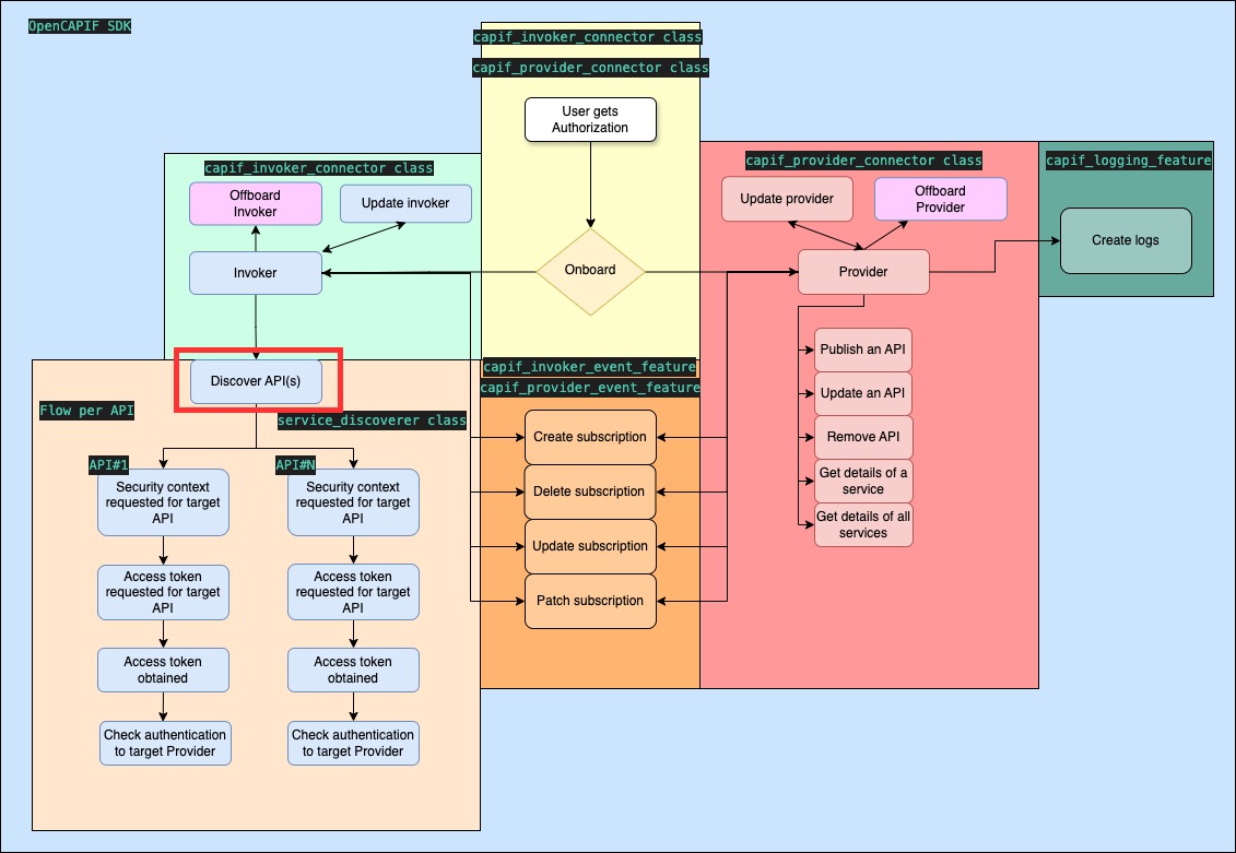
Service Discovery
OpenCAPIF SDK references:
- Function:
discover() - Script:
invoker_service_discover.py
The discover_filter can be used to retrieve access to APIs. The invoker must be onboarded before using this function. Discovered APIs and their information are stored in capif_api_security_context_details.json.
Note: A 404 warning may be received during the first discovery run, prompting registration for the security service.
Use the discover_filter to retrieve access to target APIs. Ensure you are onboarded as an invoker before using this feature.

Obtain JWT Tokens
OpenCAPIF SDK references:
- Function:
get_tokens(supp_features) - Script:
invoker_service_get_token.py
The SDK facilitates JWT token creation for secure access to target APIs. This process stores JWT access token in capif_api_security_context_details.json.
supp_features parameter is optional and it stands for retrieve the token of the services that have certain supported features. Its default value it's 0.

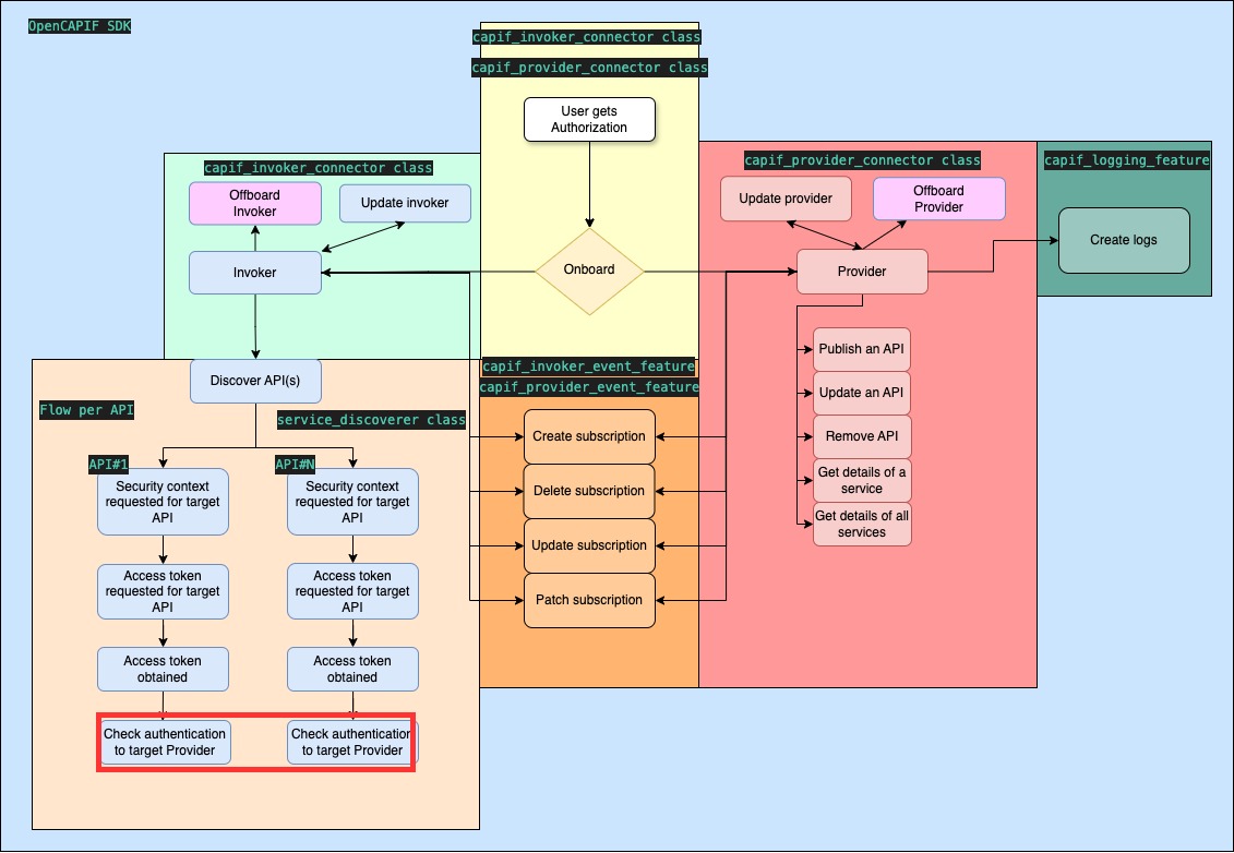
Check authentication
OpenCAPIF SDK references:
- Function:
check_authentication(supported_features)
The SDK allows the Network App Invoker to check the supported_features from the target Provider's API exposing function (AEF).
It is mandatory to have obtained the JWT token previously.
Required SDK inputs:
- check_authentication_data

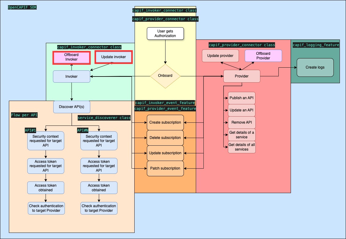
Update and Offboard Invoker
OpenCAPIF SDK references:
- Functions:
update_invoker(supp_features)andoffboard_invoker() - Scripts:
invoker_capif_connector_update.pyandinvoker_capif_connector_offboarding.py
Onboarding is required before utilizing these functions.
supp_features parameter is optional and it stands for communicating to the CCF the supported features. Its default value it's 0.

Additional Features
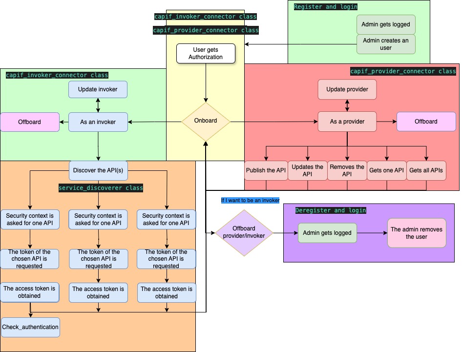
CAPIF Registration and Login
OpenCAPIF SDK reference:
- Script:
register_and_login.py
Simplifies the login process for admin users and creates a CAPIF user.
CAPIF Deregistration and Logout
OpenCAPIF SDK reference:
- Script:
deregister_and_login.py
Simplifies the logout process for admin users and removes a CAPIF user.
